Neustrukturierung 2022

Eine offene Frage hätte ich da noch:

Sollten wir die aktive Projektmitgliedschaft wieder an die Vereinsmitgliedschaft knüpfen? D.h. alle aktiven Projektmitglieder werden auch wieder Mitglieder im Verein (aber nicht jedes Vereinsmitglied muss aktives Projektmitglied sein)?

Also eigentlich fände ich das schon ganz angenehm, wenn wir die Projektmitgliedschaft weiter von der Vereinsmitgliedschaft trennen, weil dann Externe eigentlich alle Freiheiten haben und die Vereinsmitgliedschaft quasi nur zu finanziellen Unterstützung und zur Mitbestimmung in MGVs da ist.

Brauchen wir die Einnahmen aus den Vereinsmitgliedschaften denn so dringend, dass wir das machen sollten?

Tendenziell brauchen wir die nicht dringend.

Aber ich sehe nicht, wieso Externe feste Projektmitglieder sein sollten. Beteiligen kann sich ja jeder, wie er mag, auch ohne festes Projektmitglied zu sein. Feste Projektmitglieder haben Pflichten im Projekt und damit verbundene Privilegien, wie grundsätzlich kostenlose Teilnahme an den Campdays. Gibt es einen Grund, weshalb diese Pflichten und Privilegien nicht an die Vereinsmitgliedschaft geknüpft sein sollten?

Naja wenn sich jemand aktiv an einem Projekt beteiligt und es weiterbringt ist es ja relativ egal ob irgendwo Vereinsmitglied dransteht oder nicht. Außerdem werden die Leute meist ohnehin Vereinsmitglied werden, weil sie mitbestimmen wollen und uns vielleicht auch finanziell unter die Arme greifen möchten.

Wie wir das mit der kostenlosen Campdayteilnahme machen müssten wir dann mal schauen. Wir können bestimmt keine Veranstaltungen durchführen, die wir zu 100% aus eigener Tasche bezahlen ohne Einnahmen, zumindest nicht auf Dauer.

Das würde voraussetzen, dass es da etwas gibt, was man nur als Mitglied mitbestimmen kann.

Wenn wir jedem unabhängig von der Mitgliedschaft alle Rechte einräumen, folgt daraus nicht logisch, dass die Leute dann von selber Mitglied werden, um mehr Rechte zu bekommen.

Noch ein Argument wäre das Thema Versicherungen.

Wir haben ein umfangreiches Versicherungspaket, das aber nur für Vereinsmitglieder greift. Aktive Projektmitglieder, die Pflichten haben, sollten in der Ausübung dieser Pflichten versichert sein.

Ich sprach jetzt von MGVs.

Okay, das stimmt natürlich. Aber wie haben wir das denn die letzten 2 Jahre gemacht?

Gar nicht. Es gab bisher kein aktives Projektmitglied, das nicht auch Vereinsmitglied war.

Das Hauptargument für eine Vereinsmitgliedschaft sehe ich vor allem darin dass man als festes Projektmitglied auch ein Interesse haben sollte an den Prozessen im Verein teilzunehmen (Vorstandswahlen, Änderungen der Vereinssatzung etc.). Das ist aber ein Stückweit eine Idealvorstellung.

In der Realität sind aber so Punkte wie Versicherungen ein sehr wichtiges Argument. Allein, wen man an so Dinge denkt, wie z.B. das Kameraequipment bei den Hack’n’Sun. Da sollte Projektmitglieder durch die Ausübung ihrer Tätigkeit keine finanziellen Nachteile entstehen, wenn mal etwas schief geht, solange nicht grob fahrlässig gehandelt wird. Bei Personenschäden ist das dann nochmal eine ganz andere Hausnummer.

Leitungsgremien und Vorstand

Um die Neustrukturierung zu finalisieren, soll der Vorstand nun umgestaltet werden. An den Grundlagen ändert sich nicht viel, obwohl das hier nun erstmal so aussehen mag. Wenn ihr euch das aber genau vor Augen führt, werdet ihr feststellen, dass sich eigentlich nur eins ändert, nämlich das, was auch das Hauptziel der Umgestaltung ist:

Die Vorstandsarbeit bekommt durch die Beteiligung der Leitungsgremien mehr Inhalt und wird fachbezogener.

Was heißt das nun im Einzelnen?

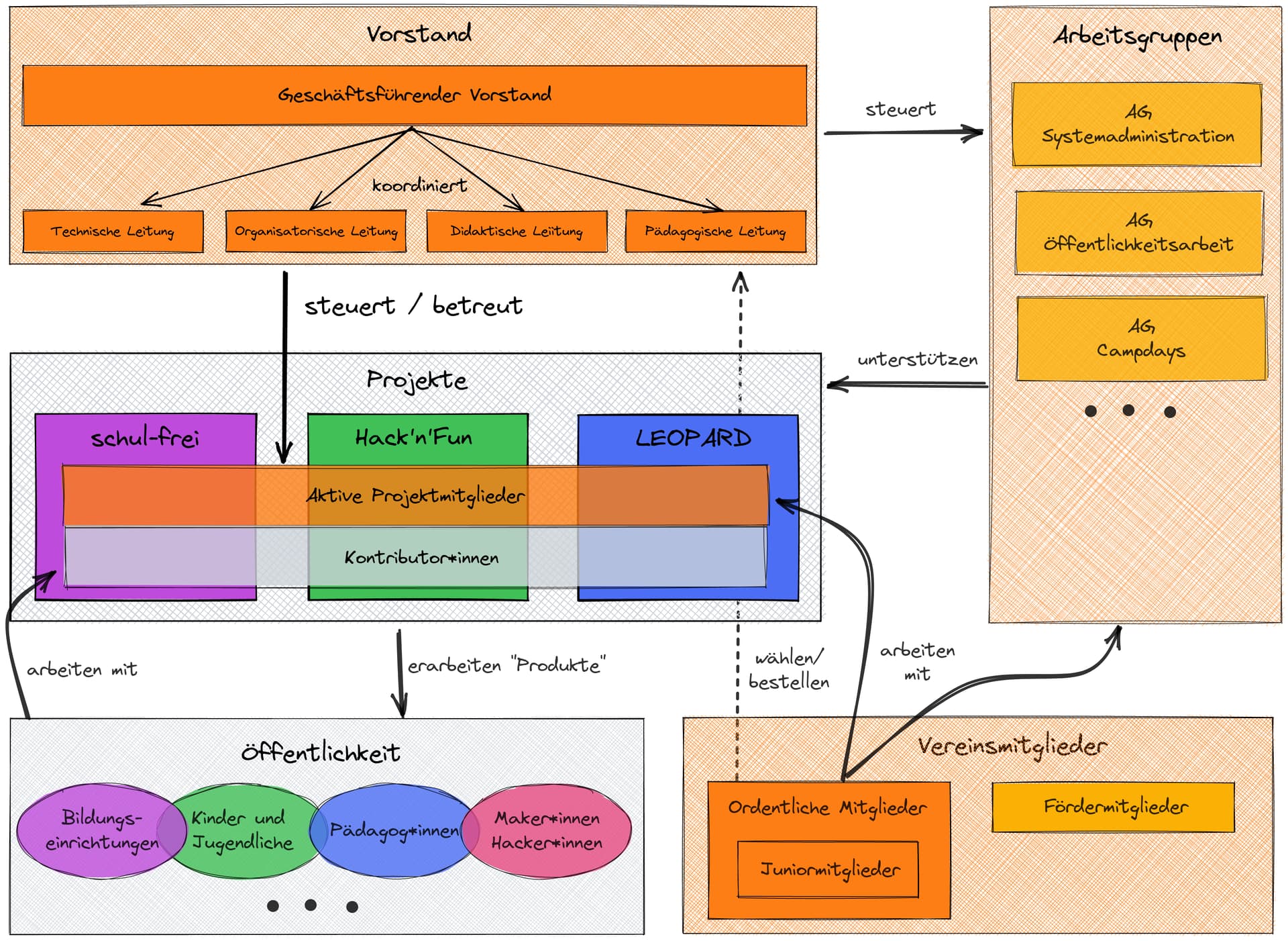
Organigramm

Die Zielvorstellung ist dieses neue Organigramm. (Hinweis: Der gestrichelte Pfeil geht hinter dem Kasten lang, er zeigt von “Vereinsmitglieder” auf “Vorstand”)

Wie ihr seht, sind die Leitungsgremien in den Vorstand gewandert. Was bedeutet das nun im Einzelnen?

Zusammensetzung des Vorstands

Der Vorstand besteht aus verschiedenen Anzahlen der folgenden Personen:

  • Gewählte geschäftsführende Vorstandsmitglieder. Diese werden wie gehabt von der Mitgliederversammlung gewählt.
  • Bestellte Mitglieder der Leitungsgremien. Die gewählten geschäftsführenden Vorstandsmitglieder schlagen Personen für die Leitungsgremien vor. Diese werden dann von der Mitgliederversammlung bestellt.
  • Gewählte beratende Vorstandsmitglieder (“Beisitzer*innen”). Diese werden wie gehabt von der Mitgliederversammlung gewählt.

Der Vorstand wird damit etwas größer und hat insgesamt die Aufgabe, das gesamte Vereinsgeschehen projektübergreifend zu steuern. Deshalb gehören die vier Leitungsgremien nun auch zum Vorstand dazu.

Der Vorstand soll immer aus drei, fünf oder sieben Mitgliedern bestehen. Dabei bleibt vieles wie gehabt: Idealerweise wollen wir nun sieben Vorstandsmitglieder haben – zwei GF, vier Vertreter*innen der Leitungsgremien und zwei beratende Mitglieder. Wenn nicht ausreichend Personen zur Wahl stehen, sind wir auch mit fünf Personen zufrieden und müssen nicht handeln. Wenn es nur drei Mitglieder sind, ist das auch erst einmal in Ordnung, aber die Mitgliederversammlung muss regelmäßig einberufen werden und versuchen, den Zustand zu korrigieren – so, wie es unsere Satzung schon länger vorsieht.

Die Leitungsgremien können auch jeweils aus mehreren Mitgliedern bestehen – in der Vorstandssitzung hat jedoch jedes Leitungsgremium genau eine Stimme.

Beschlussfähigkeit des Vorstands

Der Vorstand ist beschlussfähig, wenn drei (bei Minimalbesetzung) oder fünf Mitglieder anwesend sind oder, besser gesagt, Stimmen verfügbar sind.

Letzteres bedeutet: Es kann ja in der Realität passieren, dass eine Person sowohl zu einem Leitungsgremium gehört als auch Geschäftsführer ist. Idealerweise passiert das nicht, aber das werden wir nicht schaffen. Die Person hat dann trotzdem nur eine Stimme.

Es ist Aufgabe der Mitgliederversammlung, dafür zu sorgen, im Zweifelsfall für ausreichend Stimmen zu sorgen – durch Wahl von mehr Geschäftsführern, durch Bestellung von mehr Leiter*innen oder durch Wahl von mehr beratenden Mitgliedern.

Ist das nicht sehr kompliziert?

Ja, das Ganze klingt etwas kompliziert, aber das waren alle unsere Wahlsysteme anfangs. Das System wird sich mit der Zeit einspielen und unterscheidet sich wie gesagt insgesamt vom Vorgehen her gar nicht so immens vom bisherigen.

Viel wichtiger ist, dass wir so einen Sinn für den Vorstand schaffen: Dadurch, dass es nun fachlich klar beschriebene Verantwortlichkeiten gibt, kann der Vorstand inhaltlich gut handeln, statt einfach nur demokratische Entscheidungen zu treffen, damit es demokratisch aussieht :wink: .

Amtszeiten

Eine weitere Änderung: Wir wollen feste Amtszeiten abschaffen. Das bedeutet, dass Geschäftsführer*innen nicht mehr für zwei Jahre fest gewählt werden, sondern einfach gewählt werden.

Natürlich darf daraus nicht entstehen, dass jemand einfach auf ewig Geschäftsführer bleibt: Deshalb wird stattdessen in die Satzung geschrieben, dass die Mitgliederversammlung mindestens alle 2 Jahre Wahlen abhalten muss. Ihr merkt es schon: Am Ende ist das praktisch dasselbe, mit dem Unterschied, dass die MGV jetzt auch öfter wählen darf, wenn sie will.

Bei den Leitungsgremien sieht es etwas anders aus: Die Mitglieder werden ja bestellt und nicht direkt gewählt. Hier wird zum Schutz eingeführt, dass die MGV die Mitglieder der Leitungsgremien mindestens einmal im Jahr bestätigen muss, d.h. praktisch: Es werden alle aktuellen Mitglieder der Leitungsgremien als Vorschläge aufgelistet und einmal fürs Protokoll neu bestellt (oder eben nicht, falls jemand ein Veto bekommt).

Namensänderung

Zu guter Letzt wollen wir den Vorstand umbenennen in “Leitungskonferenz”. Das ändert nichts an den satzungsmäßigen Aufgaben oder an der Rechtslage. Wir wollen aber deutlich machen, dass unser Vorstand kein klassischer Vorstand ist, sondern ein von uns selber erarbeites Organ. So soll verhindert werden, dass Leute, die klassische Vereinsstrukturen aus anderen Vereinen kennen, aus den Bezeichnungen ein bestimmtes Vorgehen ableiten, statt zu lesen, wie es wirklich abläuft.

Arbeitsmodus der Leitungskonferenz

Da wir uns nun über die Strukturierung der Leitungsgremien und des Vorstands einig sind, muss noch überlegt werden, wie die Leitungskonferenz arbeiten soll. Die bisherige Arbeit war:

  • Leitungskonferenz alle zwei Wochen online
  • Vorstandssitzung nach Bedarf
  • Meetings der pädagogischen Leitung nach Bedarf

Das heißt, es gab bisher ein verpflichtendes, regelmäßiges Meeting sowie mehrere unregelmäßige. Ich würde das gerne ausdünnen, aber trotzdem ein regelmäßiges Meeting beibehalten.

Vorschlag

Zunächst reviewen wir die Ziele des Vereins Teckids e.V. und seiner Projekte. Ich gehe aber davon aus, dass sich da keine Änderungen ergeben werden. Dann überlegen wir uns, welche konkreten Punkte die einzelnen Leitungsgremien im Blick behalten müssen, damit die Ziele erreicht werden. Zur Erinnerung: Die Leitungsgremien sollen vor allem korrigierend und begleitend arbeiten, nicht federführend.

Die Leitungsgremien arbeiten autonom und asynchron per Forum und Chat. Alle zwei oder vier Wochen findet dann die Sitzung der Leitungskonferenz statt. Ich würde sie tatsächlich alle vier Wochen ansetzen und dafür etwas länger machen.

Ablauf der Sitzung der Leitungskonferenz

Die Sitzung wird für 90 Minuten angesetzt und soll folgenden Ablauf haben:

  1. Kurzer Austausch über die Situation bzgl Zielen, Problemen, usw. (ca. 15 Minuten)
  2. Breakout-Arbeitsphase der Leitungsgremien gezielt im Bezug auf die aktuelle Situation (ca. 30 Minuten)
  3. Austausch der Ergebnisse, Follow-Up-Aufgaben, usw. (ca. 15 Minuten)
  4. Vorstandssitzung im Sinne der Satzung für formelle Beschlüsse (ca. 30 Minuten) oder weitere Arbeitsphase

Fragen

  • Was haltet ihr von dem Vorschlag insgesamt?
  • Feedback/Fragen zum Ablauf der Sitzung?

AG Redaktion?

Eine wichtige, zentrale Aufgabe haben wir noch übersehen: Die Redaktion von Foren, Chaträumen, usw. Dazu eingangs erstmal zwei Fragen:

  • Ist die inhaltliche Redaktion von Discourse-Posts und Chats dasselbe wie die Sessionredaktion?
  • Sollte die Redaktion für unsere Diskussionspalttformen eins sein mit der Öffentlichkeitsarbeit, also der Redaktion unserer Publikationen z.B. auf den Websites?

Ich sehe das so:

  • Die Sessionredaktion ist etwas anderes, sie ist vor allem didaktisch und gehört ja auch zum Projekt Hack’n’Fun
  • Die Öffentlichkeitsarbeit ist etwas schwieriger. Grundsätzlich ist es erstmal schon egal, mit wem kommuniziert wird, ob mit der breiten Öffentlichkeit oder mit Projektmitgliedern. Aber Artikel und Fotos zu publizieren ist schon etwas anderes, als unsere Doku im Discourse zu redigieren. Aber es zusammenzulegen würde die personelle Besetzung vielleicht einfacher machen.

In jedem Fall sollten wir eine AG Redaktion einführen, die sich um Foren, Chats usw. kümmert. Für mich ist die wichtigste offene Frage: Soll die AG Öffentlichkeitsarbeit darin aufgehen, oder nicht?

Wie sehen andere das?

Beides sollte schon zusammengehören irgendwie, es gibt ziemlich viele Posts die direkt mit Sessions in Verbindung stehen.

  • Sollte die Redaktion für unsere Diskussionspalttformen eins sein mit der Öffentlichkeitsarbeit, also der Redaktion unserer Publikationen z.B. auf den Websites?

Beide sollten zusammenarbeiten, vorallem wenn wir Sessionberichte veröffentlichen wollen. Allerdings tun sie doch fundamental verschiedene Dinge, die einen bewerben unsere Projekte und berichten der Öffentlichkeit. Die anderen wiederum kümmern sich um unsere interne Kommunikation.

Die Idee, die Leitungskonferenzen zeitlich weiter auseinander zu legen halte ich für sinnvoll, sonnst rattern wir da ja wirklich nur alle 2 Wochen dasselbe runter. Ich habe auch kein Problem damit, da Arbeitsphasen einzubauen und das Meeting dafür zu verlängern. Bei den Arbeitsphasen kann es natürlich passieren, dass sich Leute die in 2+ Gremien sind, sich für eines entscheiden müssen

Ich bin zu dem Entschluss gekommen, dass:

  • Die Sessionredaktion von Hack’n’Fun Aufgabe der didaktischen Leitung ist
  • Die Redaktion unserer Kommunikationsplattformen Aufgabe einer AG Redaktion
  • Die Öffentlichkeitsarbeit Aufgabe der separaten AG Öffentlichkeitsarbeit
2 „Gefällt mir“

Ich finde den Vorschlag so gut. Lieber eine längere Sitzung alle 4 Wochen in der dann auch aktiv an Themen gearbeitet wird, als alle 2 Wochen und dann nur der Status besprochen wird.

Das stimmt, dann muss sich betreffende Person entsprechend entscheiden. Aber ich denke, dass es im Jahr Phasen geben wird, an dem in dem einen Gremium mehr zu tun ist als in anderen und man da dann priorisieren kann.

2 „Gefällt mir“

Während der Teckids-Campdays September 2022 im Linuxhotel (Essen) wurden die neuen Arbeitsgruppen und Leitungsgremien bestückt und die neue Struktur ausführlich diskutiert und erklärt.

Damit ist das Projekt “Neustrukturierung 2022” erfolgreich abgeschlossen. Ich danke allen, die sich beteiligt haben, insbesondere @robert und @mwinter!